Learn how to minimize rebalance disruption in 18 minutes Kafka’s incremental cooperative rebalancing and static group membership features reduce the disruption caused by consumer group rebalances, improving overall system stability and performance. What you’ll learn:Documentation Index
Fetch the complete documentation index at: https://docs.conduktor.io/llms.txt
Use this file to discover all available pages before exploring further.
- How incremental cooperative rebalancing reduces processing downtime
- The multi-phase rebalancing process and how it differs from eager rebalancing
- How to configure static group membership for stable consumer identities
- Best practices for production deployments
Traditional rebalancing problems
Eager rebalancing (pre-Kafka 2.4)
- Stop-the-world: All consumers stop processing during rebalance
- Complete reassignment: All partitions are revoked and reassigned
- Processing downtime: No messages processed during rebalance period
- Cascading rebalances: One consumer failure affects entire group
Performance impact
Eager versus incremental rebalancing comparison
This diagram compares the impact of eager rebalancing versus incremental cooperative rebalancing:
Incremental cooperative rebalancing
How it works (Kafka 2.4+)
- Minimal disruption: Only affected partitions are reassigned
- Continued processing: Unaffected partitions continue processing
- Gradual transition: Rebalance happens in multiple phases
- Reduced downtime: Significantly shorter processing interruptions
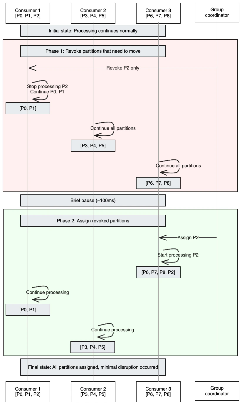
Rebalancing phases
The incremental rebalance happens in two distinct phases, minimizing disruption:
- ✅ Only ONE consumer stops ONE partition (P2)
- ✅ Eight out of nine partitions never stop processing
- ✅ Total downtime: ~100ms instead of several seconds
- ✅ Cascading failures prevented
Configuration
Static group membership
Concept
Static group membership allows consumers to maintain stable identities across restarts, preventing unnecessary rebalances during planned maintenance or brief outages.Benefits
- Fewer rebalances: Consumer restarts don’t trigger rebalances
- Stable assignments: Partitions stay with the same consumer instance
- Faster recovery: Consumers can resume processing from where they left off
- Operational efficiency: Planned maintenance doesn’t disrupt other consumers
Configuration
Consumer lifecycle
Use cases and benefits
High-availability applications
Containerized environments
Stream processing applications
- State preservation: Local state stores remain associated with specific consumers
- Reduced reprocessing: Avoid recomputing state after rebalances
- Consistent partitioning: Same consumer always processes same partitions
Monitor and observe
Key metrics
- Rebalance frequency: Number of rebalances per time period
- Rebalance duration: Time taken for rebalance completion
- Partition assignment stability: How often partitions change owners
- Consumer lag during rebalance: Processing delay during rebalances
JMX metrics
Configuration best practices
For incremental rebalancing
For static group membership
Combined configuration
Operational considerations
Deployment strategies
- Rolling updates: Use static group membership for zero-downtime deployments
- Blue-green: Static IDs help maintain partition assignments
- Canary releases: Incremental rebalancing minimizes impact on stable consumers
Maintenance windows
Troubleshooting
Common issues and solutions:- Duplicate static IDs: Ensure unique
group.instance.idper consumer - Long session timeouts: Balance between stability and failure detection
- Assignment strategy conflicts: Ensure all consumers use compatible assignors
Performance impact
Before (eager rebalancing)
After (incremental + static)
Measurable improvements
- 90% reduction in processing downtime during rebalances
- 50% fewer unnecessary rebalances with static membership
- Improved throughput due to reduced processing interruptions
- Better consumer utilization with sticky partition assignments
See it in practice with ConduktorConduktor Console visualizes consumer group rebalances in real-time, showing which partitions are being reassigned and the rebalance duration. Monitor consumer lag during rebalances to verify that incremental rebalancing is minimizing disruption as expected.
Next steps
- Configure consumer group settings for optimal performance
- Understand delivery semantics for reliable processing
- Monitor consumer groups using CLI tools
- Troubleshoot consumer lag effectively